Mises en page Word
Une mise en page de rapport Word détermine le contenu et le format d'un rapport lorsqu'il est affiché en aperçu et imprimé depuis Business Central. Vous créez et modifiez ces mises en page à l'aide de Microsoft Word.
Lorsque vous modifiez une mise en page de rapport Word, vous spécifiez les champs du jeu de données du rapport à inclure et la façon dont les champs sont organisés. Vous définissez également le format général du rapport, tel que la police et la taille du texte, les marges et les images d'arrière-plan. En général, vous organisez le contenu du rapport en ajoutant des tableaux à la mise en page.
Pour apporter des modifications générales de mise en forme et de mise en page, comme changer la police du texte, ajouter ou modifier un tableau ou supprimer un champ de données, utilisez les fonctionnalités d'édition standard disponibles dans Microsoft Word, comme vous le feriez avec n'importe quel document Word.
Si vous concevez une mise en page de rapport Word à partir de zéro ou ajoutez de nouveaux champs de données, commencez par ajouter un tableau contenant des lignes et des colonnes pour y placer les champs de données.
Conseil
Conseil:
Affichez les quadrillages du tableau pour voir les limites des cellules du tableau. N'oubliez pas de masquer les quadrillages lorsque vous avez terminé l'édition. Pour afficher ou masquer les quadrillages du tableau, sélectionnez le tableau, puis sous Disposition sur la Table onglet, choisissez Afficher le quadrillage.
Intégration de polices dans les mises en page Word pour la cohérence
Pour garantir que les rapports s'affichent et s'impriment toujours avec les polices prévues, quel que soit l'endroit où les utilisateurs ouvrent ou impriment les rapports, vous pouvez incorporer les polices dans le document Word. Cependant, l'incorporation de polices peut augmenter considérablement la taille des fichiers Word. Pour en savoir plus sur l'incorporation de polices dans Word, consultez Incorporer des polices dans Word, PowerPoint ou Excel.
Démarrage rapide : modifier une mise en page Word
Pour personnaliser une mise en page Word pour un rapport, suivez ces étapes :
Obtenez le fichier .docx pour la mise en page Word.
Dans Business Central, vous pouvez exporter une mise en page existante depuis la Mises en page de rapport .
Ouvrez le fichier de mise en page dans Word.
Apportez les modifications requises à la mise en page Word comme décrit dans les sections Ajout de champs de données et Ajout de champs d'image qui suivent.
Enregistrez le fichier.
Dans Business Central, revenez à la Mises en page de rapport page, puis importez la mise en page modifiée pour remplacer une mise en page existante ou créer une nouvelle mise en page.
En savoir plus dans Modifier une mise en page de rapport.
Conseil
Conseil:
Business Central propose un complément pour Word qui vous permet d'effectuer plusieurs modifications de mise en page, comme l'ajout de champs de données et de libellés, à partir d'un volet de tâches convivial au lieu du volet Mappage XML. Pour en savoir plus, consultez Utiliser le complément Word sur les mises en page de rapport.
Ajout de champs de données
Un jeu de données de rapport peut être composé de champs qui affichent des libellés, des données et des images. Cet article décrit la procédure d'ajout de champs d'un jeu de données de rapport à une mise en page de rapport Word existante pour un rapport. Vous ajoutez des champs en utilisant la partie XML personnalisée Word pour le rapport et en ajoutant des contrôles de contenu qui correspondent aux champs du jeu de données du rapport. L'ajout de champs nécessite une certaine connaissance du jeu de données du rapport afin d'identifier les champs à ajouter à la mise en page.
Remarque
Remarque:
Vous ne pouvez pas modifier les mises en page de rapport intégrées.
Pour ouvrir la partie XML personnalisée du rapport dans Word
Affichez la Développeur dans le ruban de Microsoft Word.
Par défaut, le Développeur L'onglet n'est pas affiché dans le ruban. Pour en savoir plus, consultez Afficher l'onglet Développeur dans le ruban.
Sur l' Développeur onglet, sélectionnez volet Mappage XML.
Dans la Mappage XML volet, dans la Partie XML personnalisée liste déroulante, choisissez la partie XML personnalisée pour le rapport Business Central, qui est généralement la dernière de la liste. Le nom de la partie XML personnalisée a le format suivant :
urn:microsoft-dynamics-nav/reports/<report_name>/<ID><report_name>est le nom attribué au rapport<ID>est le numéro d'identification du rapport.Après avoir sélectionné la partie XML personnalisée, le volet Mappage XML affiche les libellés et les contrôles de champ disponibles pour le rapport.
Pour ajouter un libellé ou un champ de données
Placez votre curseur dans le document à l'endroit où vous souhaitez ajouter le contrôle.
Dans la Mappage XML volet, cliquez avec le bouton droit sur le contrôle que vous souhaitez ajouter, puis choisissez Insérer un contrôle de contenu, puis choisissez Texte brut.
Remarque
Remarque:
Vous ne pouvez pas ajouter un champ en saisissant manuellement le nom du champ du jeu de données dans le contrôle de contenu. Vous devez utiliser le Mappage XML volet pour mapper les champs.
Pour ajouter des lignes répétées de champs de données afin de créer une liste
Dans un tableau, ajoutez une ligne qui inclut une colonne pour chaque champ que vous souhaitez répéter.
Cette ligne agit comme espace réservé pour les champs répétés.
Sélectionnez la ligne entière.
Dans la Mappage XML volet, cliquez avec le bouton droit sur le contrôle qui correspond à l'élément de données du rapport contenant les champs que vous souhaitez répéter, puis sélectionnez Insérer un contrôle de contenu, puis choisissez Répétition.
Ajoutez les champs répétés à la ligne comme suit :
- Placez votre pointeur dans une colonne.
- Dans la Mappage XML volet, cliquez avec le bouton droit sur le contrôle que vous souhaitez ajouter, puis choisissez Insérer un contrôle de contenu, puis choisissez Texte brut.
- Pour chaque champ, répétez les étapes a et b.
Ajout de champs d'image
Un jeu de données de rapport peut inclure un champ contenant une image, comme le logo d'une entreprise ou l'image d'un article. Pour ajouter une image du jeu de données du rapport, vous insérez un Image contrôle de contenu.
Les images s'alignent dans le coin supérieur gauche du contrôle de contenu et sont redimensionnées automatiquement proportionnellement pour s'adapter aux limites du contrôle de contenu.
Important
Important:
Vous pouvez uniquement ajouter des images dans un format pris en charge par Word, tels que les types de fichiers .bmp, .jpeg et .png. Si vous ajoutez une image dans un format non pris en charge par Word, vous obtenez une erreur lors de l'exécution du rapport depuis le client Business Central.
Pour ajouter une image
- Placez votre pointeur dans le document à l'endroit où vous souhaitez ajouter le contrôle.
- Dans la Mappage XML volet, cliquez avec le bouton droit sur le contrôle que vous souhaitez ajouter, puis choisissez Insérer un contrôle de contenu, puis choisissez Image.
- Pour augmenter ou réduire la taille de l'image, faites glisser une poignée de redimensionnement vers l'extérieur ou vers le centre du contrôle de contenu.
Suppression des libellés et des champs de données
Les libellés et les champs de données d'un rapport sont contenus dans des contrôles de contenu dans Word. La figure suivante illustre un contrôle de contenu lorsque vous l'avez sélectionné dans le document Word.

Le nom du libellé ou du champ de données s'affiche dans le contrôle de contenu. Dans l'exemple, le nom du champ est CompanyAddr1.
Pour supprimer un libellé ou un champ de données
Cliquez avec le bouton droit sur le champ que vous souhaitez supprimer, puis choisissez Supprimer le contrôle de contenu.
Le contrôle de contenu est supprimé, mais le nom du champ reste en tant que texte.
Supprimez le texte restant si nécessaire.
Vue d'ensemble de la partie XML personnalisée
Les mises en page de rapport Word sont basées sur des parties XML personnalisées. Une partie XML personnalisée pour un rapport est composée d'éléments qui correspondent aux éléments de données, aux colonnes et aux libellés qui constituent le jeu de données du rapport. La partie XML personnalisée est utilisée pour mapper les données dans un rapport lors de l'exécution du rapport.
Structure XML de la partie XML personnalisée
Le tableau suivant fournit une vue d'ensemble simplifiée du XML d'une partie XML personnalisée.
| Éléments XML | Description |
|---|---|
<?xml version="1.0" encoding="utf-16"?> |
En-tête |
<WordReportXmlPart xmlns="urn:microsoft-dynamics-365/report/<reportname>/<id>/" |
Spécification d'espace de noms XML. <reportname> est le nom attribué au rapport. <id> est l'ID attribué au rapport. |
..<Labels>....<ColumnNameCaption>ColumnNameCaption</ColumnNameCaption>....<LabelName>LabelCaption</LabelName>..</Labels> |
Contient tous les libellés du rapport. - Les éléments de libellé liés aux colonnes ont le format <ColumnNameCaption>ColumnNameCaption</ColumnNameCaption>.- Les éléments de libellé ont le format <LabelName>LabelName</LabelName.- Les libellés sont répertoriés par ordre alphabétique. |
..<DataItem1>....<DataItem1Column1>DataItem1Column1</DataItem1Column1> |
Élément de données et colonnes de niveau supérieur. Les colonnes sont répertoriées par ordre alphabétique. |
....<DataItem2>......<DataItem2Column1>DataItem2Column1</DataItem2Column1>....</DataItem2>....<DataItem3>......<DataItem3Column1>DataItem3Column1</DataItem3Column1>....</DataItem3> |
Éléments de données et colonnes imbriqués dans l'élément de données de niveau supérieur. Les colonnes sont répertoriées par ordre alphabétique sous l'élément de données respectif. |
..</DataItem1></WordReportXmlPart> |
Élément de fermeture. |
Partie XML personnalisée dans Word
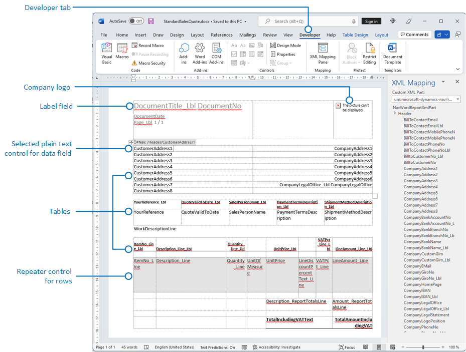
Dans Word, vous ouvrez la partie XML personnalisée dans le Mappage XML volet, puis utilisez le volet pour mapper les éléments aux contrôles de contenu dans le document Word. Le Mappage XML volet est accessible depuis le Développeur onglet (pour en savoir plus, consultez Afficher l'onglet Développeur dans le ruban).
Les éléments du Mappage XML volet apparaissent dans une structure similaire à la source XML. Les champs de libellé sont regroupés sous un Libellés commun, et les éléments de données et les colonnes sont organisés dans une structure hiérarchique qui correspond à la source XML, avec les colonnes répertoriées par ordre alphabétique. Les éléments sont identifiés par leur nom de colonne tel que défini dans le jeu de données du rapport en code AL. Pour en savoir plus, consultez Définition d'un jeu de données de rapport.
La figure suivante illustre la partie XML personnalisée simple de la section précédente dans le Mappage XML volet d'un document Word.

Pour ajouter un libellé ou un champ à la mise en page, vous insérez un contrôle de contenu qui correspond à l'élément dans le Mappage XML volet.
Pour créer des lignes répétées de colonnes, insérez un Répétition contrôle de contenu pour l'élément de données parent, puis ajoutez des contrôles de contenu pour les colonnes.
Pour les libellés, le texte réel qui apparaît dans le rapport généré est la valeur de la propriété Légende pour le champ dans la table d'éléments de données (si le libellé est lié à la colonne dans le jeu de données du rapport) ou un libellé dans le Concepteur de libellés de rapport (si le libellé n'est pas lié à une colonne dans le jeu de données).
La langue du libellé affiché lors de l'exécution du rapport dépend du paramètre de langue de l'objet rapport.
Informations connexes
Créer et modifier une mise en page de rapport personnalisée
Trouvez des modules d'apprentissage en ligne gratuits pour Business Central ici
